帮助中心 帮助中心
开发者文档 (opens new window)
更新日志
常见问题
开发者文档 (opens new window)
更新日志
常见问题
  • 在线客服综述

  • 对接渠道设置

  • 千人千面接待方案

  • 业务模式设置

  • 客服设置

  • 会话设置

    • 会话管理整体介绍
      • 客户分配规则说明
      • 在线留言管理整体介绍
    • SLA

    • 在线监控

    • 数据统计

    • 客服工作台

    • WhatsApp 专题

    • Messenger 专题

    • Line 专题

    • 在线客服
    • 会话设置
    智齿科技
    2022-05-25
    目录

    会话管理整体介绍

    # 会话管理整体介绍

    ——基于客户会话服务流程全面了解我们为您提供的会话管理效率工具

    # 会话管理的作用

    在开展与客户的会话服务过程中,在线客服系统提供多种工具以支持为客户提供个性化的服务。

    ● 在会话前,多样的客户分配规则帮助您的企业灵活的分配客服资源保障接待效率。

    ● 会话过程中,通过全方位监控手段,帮助管理人员全面掌控实时客户服务情况,有效识别化解服务风险。

    ● 会话结束,通过满意度评价有效获取客户反馈意见。

    # 如何使用会话管理

    贯穿会话服务流程,我们提供了包括:客户信息自动保存、客户分配策略、留言设置、敏感词设置、满意度评价、会话结束、消息接收等功能。

    您可以通过在线客服 > 设置 > 会话设置中按照顺序了解上述功能并完成配置。

    # 第一步:客户信息自动保存

    开启该功能,客户发起咨询后,客户信息将自动保存至「客户中心」。

    注:开启后,桌面网站、移动网站、APP 渠道,在客户端页面链接中配置 partnerid 参数后,此功能才能生效 图片名

    图 1:客户信息自动保存

    # 第二步:客户分配策略

    支持多种客户分配策略,分配规则详见:客户分配规则说明 图片名

    图 2:客户分配策略

    # 第三步:留言设置

    可以自定义配置留言内容和留言规则。 注:只有当业务模式设置为实时接待模式时,此功能才能生效 图片名

    图 3:留言内容设置

    # 第四步:敏感词设置

    支持自定义客服或客户维度敏感词,并通过「会话监控」模块进行实时监控管理。 图片名

    图 4:客服敏感词设置

    # 第五步:满意度评价

    支持按照技能组和全局维度设置满意度评价方案,并支持多次邀评及评价结果客服可见规则设置。 图片名

    图 5:评价规则设置

    # 第六步:会话结束

    支持按照渠道或整体维度设置会话结束或客户超时下线的提示语。 图片名

    图 6:会话结束设置

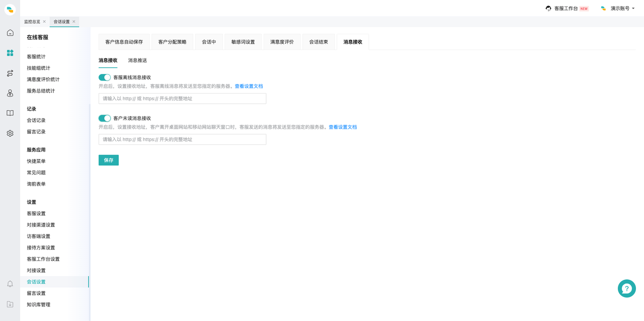
    # 第七步:消息接收

    支持将客服和用户的离线消息以及在线客服的事件消息推送到企业指定的地址。

    ● 消息接收

    在「会话设置-消息接收-消息接收」页面,开启/关闭消息推送,开启对应的消息推送后在对应的输入框中输入企业接收消息地址。 图片名

    图 7:消息接收设置

    ● 消息推送

    在「会话设置-消息接收-消息推送」页面,选择需要推送的消息类型并填写接收地址,填写完成后点击确定。 图片名

    图 8:消息推送设置


    上次更新: 2026/4/13 下午5:21:07

    ← 在线客服设置整体介绍 客户分配规则说明→

    最近更新
    01
    Lark对接使用说明
    04-08
    02
    2026年04月21日
    12-18
    03
    2026年03月03日
    12-18
    更多文章>
    Theme by Vdoing
    • 跟随系统
    • 浅色模式
    • 深色模式
    • 阅读模式